Содержание
Введение…………………………………………………………………………...3
1. Сущность конкуренции, конкурентных преимуществ, конкурентоспособности предприятия…………………………………………..4
2. Логистика и конкурентоспособность предприятия………………………...9
Заключение……………………………………………………………………….13
Литература……………………………………………………………………….14
Введение
Радикальная перестройка системы управления экономикой, переходящей на рельсы рыночных отношений - одно из важнейших направлений программы реформ, проводимых в нашей стране. Особое значение эта проблема имеет на уровне предприятия, положение которого в рыночной экономике меняется коренным образом. Становясь объектом товарно-денежных отношений, обладающим экономической самостоятельностью и полностью отвечающим за результаты своей хозяйственной деятельности, предприятие должно сформировать у себя систему управления, которая обеспечила бы ему высокую эффективность работы, конкурентоспособность и устойчивость положения на рынке, поэтому тема логистики и конкурентоспособности предприятия в настоящее время особо актуальна.
Логистика - наука о планировании, организации, контроле и регулировании движения материальных и информационных потоков в пространстве и во времени от их первичного источника до конечного потребителя. Логистика связана с качественным обслуживанием потребителя: учитывает наличие продукции на рынке при заранее определенных затратах и параметрах обслуживания. Это подразумевает понимание рыночных аспектов логистических систем.
1. Сущность конкуренции, конкурентных преимуществ, конкурентоспособности предприятия
Понятие конкуренции является сложным и многогранным. Определение наиболее известного исследователя конкуренции М.Портера: «Конкуренция – динамичный и развивающийся процесс,… непрерывно меняющийся ландшафт, на котором появляются новые товары, новые пути маркетинга, новые производственные процессы и новые рыночные сегменты… В конкуренции главную роль играют инновации и перемены». Из этого определения следует, что конкуренция – динамичное состояние рыночной среды, которое заставляет ее участников совершенствовать свою продукцию и деятельность. Таким образом, М.Портер определяет конкуренцию как двигатель прогресса.
Конкурентное преимущество, рассматриваемое как совокупность свойств товара, которые создают для фирмы определенное превосходство над конкурентами (миссия, имидж, уровень культуры, качество системы менеджмента и др.), может обуславливаться различными факторами. С другой стороны, конкурентное преимущество может увеличивать рыночную силу и, тем самым, оказывать влияние на состояние экономической конъюнктуры. Интегральный показатель конкурентных преимуществ, например, товара, характеризует его потенциальную конкурентоспособность. С достаточно полной классификацией конкурентных преимуществ различных объектов можно ознакомиться в книге [2, с. 453].
Понятие конкурентоспособности трактуется в литературе весьма неоднозначно. В общем виде конкурентоспособность – это свойство объекта и его сервиса, характеризующееся степенью реального или потенциального удовлетворения им конкретной потребности по сравнению аналогичными объектами, представленными на данном рынке.
Конкурентоспособность предприятия может быть определена как ее сравнительное преимущество по отношению к другим предприятиям данной отрасли внутри национальной экономики и за ее пределами. Конкурентоспособность отражает продуктивность использования ресурсов. Принцип справедлив как на уровне отдельного предприятия, так и на уровне экономики страны в целом. Исходя из него, можно утверждать, что для обеспечения конкурентоспособности предприятие должно постоянно заботиться о наиболее полном и эффективном использовании имеющихся в ее распоряжении ресурсов, а также приобретаемых для будущего производства всех видов ресурсов.
Конкурентоспособность фирмы может быть обнаружена (оценена) только в рамках группы фирм, относящихся к одной отрасли, либо фирм, выпускающих товары-субституты. Таким образом, конкурентоспособность фирмы – понятие относительное, которое определяется, как способность обеспечить лучшее предложение по сравнению с конкурирующей компанией.
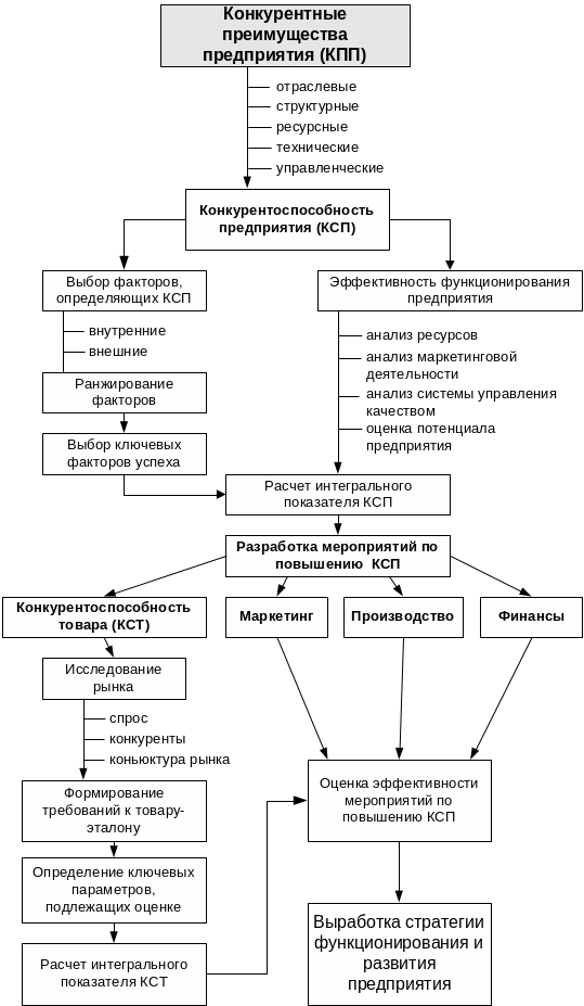
Прежде чем переходить к подробному анализу и оценке конкурентоспособности предприятия необходимо выработать план действий. На рис. 1 приводиться алгоритм, который в конечном итоге позволит повысить конкурентные преимущества предприятия.
Наиболее сложным является оценка степени конкурентоспособности, т.е. выявление характера конкурентного преимущества фирмы по сравнению с другими фирмами. При этом возникает несколько проблем:
1. Выбор базовых объектов сравнения, т.е. выбор фирмы-лидера в отрасли страны или за ее пределами. Такая фирма-лидер должна обладать определенными параметрами, чтобы такое сравнение было корректным. К таким параметрам относятся:
соизмеримость характеристик выпускаемой продукции по идентичности потребностей, удовлетворяемых с ее помощью;
соизмеримость сегментов рынка, для которых предназначена выпускаемая продукция;
соизмеримость фазы жизненного цикла, в которой функционирует фирма.
2. Выбор критериев продуктивности использования ресурсов фирмы.
Рис. 1. Алгоритм анализа и оценки конкурентоспособности предприятия
Продуктивность использования ресурсов предполагает наибольшую отдачу, наибольший результат, приходящийся на единицу совокупных ресурсов, которыми располагает фирма. Таким показателем обычно служит рентабельность производства. На начальных стадиях жизненного цикла, фирма может функционировать по принципу «безубыточности» или расширении доли рынка. Рентабельность производства может и не проявляться в чистом виде, а степень конкурентоспособности будет выражаться, например, в формировании благоприятного образа фирмы в глазах общественности и групп стратегического влияния.
3. Возможность сканирования (слежения) рынка.
Укрупнено этапы оценки конкурентоспособности объекта (например, товара, предприятия, отрасли и т.п.) следующие:
Изучение проблемы;
Изучение нормативно методических документов по оценке и другим смежным вопросам;
Изучение внешней среды и внутренней структуры объекта анализа;
Изучение конъюнктуры и параметров рынка;
Сбор исходной информации для оценки конкурентоспособности объекта;
Приведение информации в сопоставимый вид;
Разработка технологии оценки;
Анализ информации по факторам конкурентоспособности объекта;
Оценка конкурентоспособности объекта;
Разработка предложений по формированию программы повышения конкурентоспособности объекта.
Наиболее известные на сегодняшний день модели и методы оценки конкурентоспособности товара и предприятия можно разделить на две группы: аналитические и графические методы. Данное деление на методы оценки конкурентоспособности товара и методы оценки конкурентоспособности предприятия достаточно условны, так как они во многом совпадают, меняется только объект исследования. Классификация основных методов оценки конкурентоспособности объектов представлена в табл.1.
Таблица 1
Методы оценки конкурентоспособности объектов
Аналитические |
Графические |
|
|
